Einführung in GNU/Linux¶
In diesem Kapitel erfahren Sie mehr über GNU/Linux-Distributionen.
Ziele: In diesem Kapitel lernen Sie Folgendes:
Funktionen und mögliche Architekturen eines Betriebssystems beschreiben
Die Entwicklung von UNIX und GNU/Linux
Wie Sie die richtige Linux-Distribution für Ihre Bedürfnisse auswählen
Die Philosophie der freien und Open-Source Software
Die Anwendung der SHELL.
Allgemeines, Linux, Distributionen
Vorkenntnisse:
Schwierigkeitsgrad:
Lesezeit: 11 Minuten
Was ist ein Betriebsystem?¶
Linux, UNIX, BSD, VxWorks, Windows und macOS sind Beispiele für Betriebssysteme.
Abstrakt
Ein Betriebssystem ist eine Sammlung von Programmen, die die verfügbaren Komponenten eines Computers verwalten.
Als Teil dieser Ressourcenverwaltung muss das Betriebssystem Folgendes tun:
-
Physikalischen und virtuellen Speicher.
-
Der physikalische Speicher besteht aus den RAM-Balken und dem Prozessor-Cache-Speicher, die zur Ausführung von Programmen verwendet werden.
-
Der virtuelle Speicher ist ein Ort auf der Festplatte (die Swap Partition), der das Entladen des physikalischen Speichers und die Speicherung des aktuellen Status des Systems während des elektrischen Herunterfahrens des Computers ermöglicht.
-
-
Zugriff auf Peripheriegeräte abfangen. Der Software ist selten erlaubt, auf Hardware direkt zuzugreifen (außer Grafikkarten für sehr spezifische Bedürfnisse).
-
Bereitstellen von Anwendungen mit einem geeigneten Task-Management. Das Betriebssystem ist für die Planung von Prozessen verantwortlich, um den Prozessor zu belegen.
-
Schützt Dateien vor unbefugtem Zugriff.
-
Sammeln von Informationen über laufende Programme.

Allgemeines über UNIX und GNU/Linux¶
Geschichte¶
UNIX¶
-
Von 1964 bis 1968: MULTICS (MULTiplexed Information and Computing Service) wurde für das MIT entwickelt, sowie für Bell Labs (AT&T) und General Electric.
-
1969 – 1971: Nach dem Rückzug von Bell (1969) und dann von General Electric aus dem Projekt wurden zwei Entwickler, Ken Thompson und Dennis Ritchie (zu denen später Brian Kernighan hinzukam), die MULTICS für zu komplex hielten, mit der Entwicklung von UNIX (UNiplexed Information and Computing Service) betraut. Ursprünglich im Assembler implementiert, entwickelten die Designer von UNIX die B-Sprache und dann die C-Sprache (1971) und schrieben UNIX. Seit 1970 ist das Referenzdatum (epoch) der UNIX/Linux-Systeme noch am 01. Januar 1970 festgelegt.
C ist auch heute noch eine der beliebtesten Programmiersprachen. Eine Hardware-nahe Sprache, sie ermöglicht die Anpassung des Betriebssystems an jede Maschinenarchitektur.
UNIX ist ein offenes und sich entwickelndes Betriebssystem, das eine wichtige Rolle in der Geschichte der Informatik gespielt hat. Es bildet die Grundlage für viele andere Systeme wie GNU/Linux, BSD, macOS usw.
UNIX ist auch heute noch relevant (HP-UX, AIX, Solaris usw.).
GNU Projekt¶
-
1984: Richard Matthew Stallman startete das GNU (GNU's Not Unix) Projekt, das darauf abzielt, ein freies und offenes Unix System in dem die wichtigsten Tools enthalten sind: gcc Compiler, bash shell, Emacs Editor und so weiter. GNU ist ein Unix-ähnliches Betriebssystem. Die Entwicklung von GNU, die im Januar 1984 begonnen wurde, ist als GNU-Projekt bekannt. Viele der Programme in GNU werden unter der Schirmherrschaft des GNU-Projekts veröffentlicht, die wir GNU-Pakete nennen.
-
1990: Gnus eigener Kernel, der GNU Kurt, wurde 1990 gestartet (bevor Linux selber).
MINIX¶
- 1987: Andrew S. Tanenbaum entwickelt MINIX, eine vereinfachte UNIX-Variante, um Betriebssysteme auf einfache Weise zu lehren. Herr Tanenbaum stellt den Quellcode seines Betriebssystems zur Verfügung.
Linux¶
-
1991: Ein finnischer Student, Linus Torvalds, erstellt ein Betriebssystem, das auf seinem PC läuft und es Linux benennt. Er veröffentlicht seine erste Version, genannt 0.02, im Usenet-Diskussionsforum, und andere Entwickler helfen ihm, sein System zu verbessern. Der Begriff Linux ist ein Wörterspiel zwischen dem Vornamen des Gründers Linus und UNIX.
-
1993: Die Debian-Distribution wird erstellt. Debian ist eine nicht-kommerzielle, Community-basierte Distribution. Ursprünglich für den Einsatz auf Servern entwickelt, eignet es sich gut für diese Rolle, aber es ist ein universelles System, das auch auf einem PC nutzbar ist. Debian bildet die Basis für viele andere Distributionen, wie Mint oder Ubuntu.
-
1994: Der kommerzielle Vertrieb von Red Hat wurde von der Firma Red Hat erstellt, das heute der führende Distributor des GNU/Linux-Betriebssystems ist. Red Hat unterstützt die Community-Version Fedora und bis vor kurzem die freie Distribution CentOS.
-
1997: Die KDE-Arbeitsumgebung wird erstellt. Es basiert auf der Qt-Komponente und der C++-Entwicklungssprache.
-
1999: Die GNOME-Desktopumgebung wird erstellt. Es basiert auf der GTK+-Bibliothek.
-
2002: Die Arch-Distribution wird erstellt. Seine Besonderheit besteht darin, dass er rollende Versionen (kontinuierliche Aktualisierung) anbietet.
-
2004: Ubuntu wird von der Firma Canonical erstellt (Mark Shuttleworth). Es basiert auf Debian, enthält aber freie und proprietäre Software.
-
2021: Rocky Linux wurde erstellt, basierend auf der Red Hat Distribution.
Information
Kontroverse über den Namen: Obwohl die Leute daran gewöhnt sind, das Linux-Betriebssystem so zu nennen, ist Linux streng genommen ein Kernel. Wir dürfen die Entwicklung und den Beitrag des GNU-Projekts zu Open Source nicht vergessen! Wir ziehen es vor, das Betriebssystem GNU/Linux zu nennen.
Marktanteile¶
Trotz seiner großen Verbreitung ist Linux in der breiten Öffentlichkeit noch relativ unbekannt. Linux versteckt sich in Smartphones, Fernsehgeräten, Internetboxen, usw. Fast 70% der Websites auf der Welt werden auf einem GNU/Linux- oder UNIX-Server gehostet!
Linux ist in etwa 3 % der Personalcomputer, aber in mehr als 82 % der Smartphones verbaut. Das Betriebssystem Android verwendet beispielsweise einen Linux-Kernel.
Linux rüstet seit 2018 100 % der 500 besten Supercomputer aus. Ein Supercomputer ist ein Computer, der darauf ausgelegt ist, mit den zum Zeitpunkt seiner Konstruktion bekannten Techniken die höchstmögliche Leistung zu erzielen, insbesondere im Hinblick auf die Rechengeschwindigkeit.
Architektur-Design¶
-
Der Kernel ist die erste Softwarekomponente.
- Es ist das Herz des GNU/Linux-Systems.
- Es verwaltet die Hardware-Ressourcen des Systems.
- Die anderen Softwarekomponenten müssen den Kernel durchlaufen, um auf die Hardware zuzugreifen.
-
Die Shell ist ein Dienstprogramm, das Benutzerbefehle interpretiert und deren Ausführung sicherstellt.
- Die Wichtigsten sind: Bourne Shell, C Shell, Korn Shell und Bourne-Again Shell (bash).
-
Anwendungen sind Benutzerprogramme, einschließlich, aber nicht beschränkt auf:
- Internet-Browser
- Textverarbeitung
- Tabellenkalkulation
Multi-Task¶
Linux gehört zur Familie der Time-Sharing-Betriebssysteme. Es teilt die Verarbeitungszeit auf mehrere Programme auf und wechselt auf für den Benutzer transparente Weise von einem zum anderen. Das bedeutet:
- Gleichzeitige Ausführung mehrerer Programme.
- Verteilung der CPU-Zeit durch den Scheduler.
- Reduzierung von Problemen, die durch eine fehlgeschlagene Anwendung verursacht werden.
- Reduzierte Leistung, wenn zu viele Programme ausgeführt werden.
Mehrbenutzer¶
Der Zweck von MULTICS war es, mehreren Benutzern die Möglichkeit zu geben, von verschiedenen Terminals (Bildschirm und Tastatur) auf einem einzigen Computer zu arbeiten (sehr teuer zu dieser Zeit). Inspiriert von diesem Betriebssystem behielt Linux die Fähigkeit bei, mit mehreren Benutzern gleichzeitig und unabhängig voneinander zu arbeiten, wobei jeder Benutzer über sein eigenes Benutzerkonto mit Speicherplatz und Zugriffsrechten auf Dateien und Software verfügt.
Multi-Prozessor¶
Linux ist in der Lage, mit Multi-prozessor--Computern oder mit Multicore-Prozessoren zu arbeiten.
Multi-Plattform¶
Linux ist in einer Hochsprache geschrieben, die beim Kompilieren an verschiedene Plattformtypen angepasst werden kann. Dadurch kann es ausgeführt werden auf:
- Heimcomputer (PC und laptop)
- Server (Daten und Anwendungen)
- Tragbare Computer (Smartphones und Tablets)
- Eingebettete Systeme (Autocomputer)
- Aktive Netzwerk-Komponenten (Router und Switches)
- Haushaltsgeräte (Fernseher und Kühlschrank)
Offen¶
Linux basiert auf anerkannten Standards wie POSIX, TCP/IP, NFS und Samba, die es ihm erlauben, Daten und Dienste mit anderen Applikationssystemen zu teilen.
Die UNIX/Linux Philosophie¶
- Alles wird wie eine Datei behandelt.
- Portabilität.
- Tue nur eine Sache auf einmal und mache sie gut.
- KISS: Keep It Simple Stupid.
- "UNIX ist im Grunde ein einfaches Betriebssystem, aber man muss ein Genie sein, um die Einfachheit zu verstehen." (Dennis Ritchie)
- "Unix is user-friendly. It just isn't promiscuous about which users it's friendly with." (Steven King)
GNU/Linux-Distributionen¶
Eine Linux-Distribution ist ein konsistenter Softwaresatz, der rund um den Linux-Kernel zusammengestellt ist und zusammen mit den für die Selbstverwaltung erforderlichen Komponenten (Installation, Entfernung, Konfiguration) installiert werden kann. Es gibt assoziative oder Community-Distributionen (Debian, Rocky) und kommerzielle Distributionen (Red Hat, Ubuntu).
Jede Distribution bietet eine oder mehrere Desktop-Umgebungen und stellt eine Reihe vorinstallierter Software und eine Bibliothek mit zusätzlicher Software bereit. Konfigurationsoptionen (zum Beispiel Kernel- oder Dienste-Optionen) sind spezifisch für jede Distribution.
Dieses Prinzip ermöglicht es, Distributionen auf Einsteiger (Ubuntu, Linux Mint...) oder vollständig anpassbar für fortgeschrittene Benutzer auszurichten (Gentoo, Arch). Distributionen können auch mit Servern (Debian, Red Hat) oder Workstations (Fedora) besser geeignet sein.
Desktop-Umgebungen¶
Es gibt viele grafische Umgebungen wie GNOME, KDE, LXDE, XFCE usw. Für jeden ist etwas dabei, und ihre Ergonomie kann sich mit den Systemen von Microsoft oder Apple messen.
Warum also gibt es so wenig Begeisterung für Linux, wenn dieses System frei ist? Könnte es daran liegen, dass so viele Hersteller nicht immer mitspielen und selten eine Version ihrer Software oder Treiber für GNU/Linux bereitstellen? Vielleicht ist es die Angst vor Veränderungen, oder die Schwierigkeit zu finden, wo man einen Linux-Computer kaufen kann oder zu wenige Spiele, die unter Linux vertrieben werden. Zumindest diese letzte Ausrede sollte mit dem Aufkommen der Spiele-Engine Steam für Linux nicht mehr lange zutreffen.

Die GNOME 3-Desktopumgebung verwendet nicht mehr das Konzept des Desktops, sondern das der GNOME-Shell (nicht zu verwechseln mit der Befehlszeilen-Shell). Es dient als Desktop, Dashboard, Benachrichtigung-Bereich und Fensterauswahl. Die GNOME-Desktopumgebung basiert auf der GTK+-Komponentenbibliothek.

Die KDE-Desktopumgebung basiert auf der Qt-Komponentenbibliothek. Es wird traditionell für Benutzer empfohlen, die mit einer Windowsumgebung vertraut sind.

Freie Software versus Open Source¶
Ein Benutzer eines Microsoft- oder Mac-Betriebssystems muss eine Lizenz erwerben, um das Betriebssystem zu nutzen. Diese Lizenz ist mit Kosten verbunden, obwohl sie in der Regel transparent ist (der Preis der Lizenz ist im Preis des Computers inbegriffen).
In der Welt GNU/Linux-Welt bietet die Bewegung der Freien Software überwiegend freie Distributionen.
Frei ist gemeint im Sinne von Freiheit nicht von Freibier!
Open Source: die Quellen sind verfügbar, es ist möglich, sie einzusehen und zu verändern, aber nur unter bestimmte Bedingungen.
Eine freie Software – im Sinne von Freiheit – ist notwendigerweise Open Source, aber das Gegenteil ist nicht der Fall, da sich Open-Source-Software von der Freiheit unterscheidet, die die GPL-Lizenz bietet.
GNU GPL (GNU General Public License)¶
Die GPL garantiert dem Autor einer Software ihr geistiges Eigentum, gestattet jedoch die Änderung, Weitergabe oder den Weiterverkauf der Software durch Dritte, vorausgesetzt, dass der Quellcode und die GPL-Lizenz in der Software enthalten sind. Die GPL ist die Lizenz, die aus dem GNU-Projekt (GNU ist Nicht UNIX) hervorgegangen ist, das maßgeblich an der Entwicklung von GNU/Linux beteiligt war.
Das bedeutet:
- Die Freiheit, das Programm für jeden Zweck auszuführen.
- Die Freiheit, die Funktionsweise des Programms zu studieren und an eigene Bedürfnisse anzupassen.
- Die Freiheit, Kopien weiterzugeben.
- Die Freiheit, das Programm zu verbessern und diese Verbesserungen zum Nutzen der gesamten Community zu veröffentlichen.
Andererseits können auch unter der GPL lizenzierte Produkte Kosten verursachen. Dabei geht es nicht um das Produkt selbst, sondern um die Garantie, dass ein Entwicklerteam weiter daran arbeitet. Es geht auch darum es weiterzuentwickeln und Fehler zu beheben oder sogar Benutzerunterstützung zu leisten.
Anwendungsbereiche¶
Eine Linux-Distribution zeichnet sich aus durch:
- Server: HTTP, E-Mail, Groupware, File-Sharing usw.
- Sicherheit: Gateway, Firewall, Router, Proxy, usw.
- Zentralrechner: Banken, Versicherungen, Industrie usw.
- Eingebettete Systeme: Router, Internet-Boxen, SmartTVs, usw.
Linux ist eine geeignete Wahl für das Hosting von Datenbanken, Websites, als Mail-Server, DNS oder Firewall. Kurz gesagt, Linux kann fast alles tun, was die Vielfalt der spezifischen Distributionen erklärt.
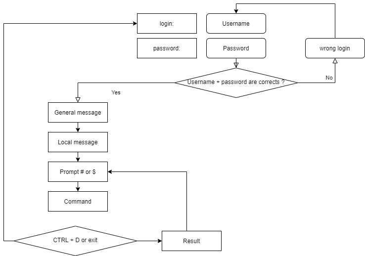
Shell¶
Allgemeines¶
Die Shell, bekannt als Kommandoschnittstelle, ermöglicht Benutzern Befehle an das Betriebssystem zu schicken. Es ist heute seit der Implementierung grafischer Schnittstellen weniger sichtbar, bleibt jedoch ein privilegiertes Mittel auf Linux-Systemen, die nicht alle über grafische Schnittstellen verfügen und deren Dienste nicht immer über eine Einstellungsschnittstelle verfügen.
Sie bietet eine echte Programmiersprache mit den klassischen Strukturen (Schleifen, Abzweigungen) und allgemeine Bestandteile (Variablen, Übergabe von Parametern und Unterprogramme). Sie erlaubt die Erstellung von Skripten zur Automatisierung bestimmter Aktionen (Backups, Erstellung von Benutzerkonten, Systemüberwachung, usw.).
Es stehen mehrere Shell-Typen zur Verfügung, die auf einer Plattform oder entsprechend den Vorlieben des Benutzers konfiguriert werden können. Einige Beispiele sind folgende:
- sh, die POSIX Standard Shell
- csh, Kommando-Orientierte Shell in C
- bash, Bourne-Again Shell, Linux shell
Funktionen¶
- Befehlsausführung (überprüft den gegebenen Befehl und führt ihn aus).
- Eingabe-/Ausgabe-Umleitung (gibt Daten in eine Datei aus, anstatt sie auf den Bildschirm zu schreiben).
- Verbindungsprozess (verwaltet die Anmeldung des Benutzers).
- Interpretierte Programmiersprache (erlaubt die Erstellung von Skripten).
- Umgebungsvariablen (Zugriff auf systemspezifische Informationen während des Betriebs).
Grundsatz¶

Testen Sie Ihr Wissen¶
Ein Betriebssystem ist eine Zusammenstellung von Programmen zur Verwaltung der verfügbaren Ressourcen eines Computers:
- Wahr
- Falsch
Das Betriebssystem ist für Folgendes erforderlich:
- Physischen und virtuellen Speicher verwalten.
- Direkten Zugriff auf Geräte zulassen
- die Aufgabenverwaltung dem Computer überlassen
- Informationen über benutzte Programme oder gerade in Verwendung
Welche dieser Persönlichkeiten waren an der Entwicklung von UNIX beteiligt:
- Linus Torvalds
- Ken Thompson
- Lionel Richie
- Brian Kernighan
- Andrew Stuart Tanenbaum
Die ursprüngliche Nationalität von Linus Torvalds, Schöpfer des Linux-Kernels, ist:
- Swedisch
- Finnisch
- Norwegisch
- Flämisch
- Französisch
Welche der folgenden Distributionen ist die älteste:
- Debian
- Slackware
- Red Hat
- Arch
Ist der Linux-Kernel:
- Multitasking
- Multi-User
- Multi-Prozessor
- Multi-Core
- Plattformübergreifend
- Offen
Ist Freie Software notwendigerweise Open-Source?
- Wahr
- Falsch
Ist Open-Source-Software notwendigerweise frei?
- Wahr
- Falsch
Was von den Folgenden ist keine Shell:
- Jason
- Jason-Bourne Shell (jbsh)
- Bourne-Again Shell (bash)
- C Shell (csh)
- Korn Shell (ksh)